The photos you provided may be used to improve Bing image processing services.
Privacy Policy
|
Terms of Use
Can't use this link. Check that your link starts with 'http://' or 'https://' to try again.
Unable to process this search. Please try a different image or keywords.
Try Visual Search
Search, identify objects and text, translate, or solve problems using an image
Drag one or more images here,
upload an image
or
open camera
Drop images here to start your search
To use Visual Search, enable the camera in this browser
All
Search
Images
Inspiration
Create
Collections
Videos
Maps
News
More
Shopping
Flights
Travel
Notebook
Top suggestions for Python Marks Processing Reference Example
Python Reference
Marks Processing
in Python
Python Reference
Guide
Python
Quick Reference
Python Marks
Cement
Processing
Exaample in Python
Python Quotation Marks
Table
Variable Value
Reference Python
How to Print Quotation
Marks in Python
Python Reference
Chart
Python
Enter Your Marks Example
Python Marks Processing
Coding
Reference
Diagram Python
Comapre
Marks Python
Python Reference
Types
Python
as a Reference
Python Reference
Guide Free
5 Marks
Questions in Python
Self Assessments
Python Code Example
Python Reference
Variable From Anywhere
Python
Pass by Reference
Pass by Object
Reference Python
How to Put Quotation
Marks in a String Python
Example of Reference and Reference
Count in Python
No Reference
Image Allignment Python
Python
No Space After Quotation Marks
Python
Data Processing
Python Program Example
in Fds
Python
3 Reference
Python Quick Reference
Sheet
Small Marks
Program in Python
Python Head Reference
Pitchers
Total Marks
in Python
Quick Python Reference
Quide
How to Add Quotation
Marks in Python Print
Student Marks
and Percentage Program in Python
How to Display Name and
Marks in Python
Student Marks
Tracker in Python 3
Python
User Program Marks
What Is Example
of Call by Reference in Python
How to Return Quotation
Marks On Python
Student Marks
If Else Python Progrsm
Python
Complex Event Processing
Demonstration of Pass by
Reference in Python
Reference
Count for Python Objetcs
Python Program Examples
2 Lies
Python Program to Enter Marks
to Get Percentage
Pass by Value and Pass by
Reference Simple Example
Objects and
References in Python
How to Execute PhD
Python Project in Image Processing
Explore more searches like Python Marks Processing Reference Example
Fire
Animation
Procedural
Art
Data
Collection
How
Do
12
Steps
Input/Output
Code
Example
Digital-Signal
Block
Diagram
Using
Pillow
Poster
For
Opening
Closing
Computer
Vision
Examples
For
3D
Tutorial
Signal
Snake
Data
Text
Grid
Video
What Is
Black
Projects
How
Natural
Language
Screens
People interested in Python Marks Processing Reference Example also searched for
Online
Courses
Audio
Signal
Projects
Using
Digit
Step
Basic
Book
Techniques
OpenCV
For
Data
Dfd
For
Sharpening
Autoplay all GIFs
Change autoplay and other image settings here
Autoplay all GIFs
Flip the switch to turn them on
Autoplay GIFs
Image size
All
Small
Medium
Large
Extra large
At least... *
Customized Width
x
Customized Height
px
Please enter a number for Width and Height
Color
All
Color only
Black & white
Type
All
Photograph
Clipart
Line drawing
Animated GIF
Transparent
Layout
All
Square
Wide
Tall
People
All
Just faces
Head & shoulders
Date
All
Past 24 hours
Past week
Past month
Past year
License
All
All Creative Commons
Public domain
Free to share and use
Free to share and use commercially
Free to modify, share, and use
Free to modify, share, and use commercially
Learn more
Clear filters
SafeSearch:
Moderate
Strict
Moderate (default)
Off
Filter
Python Reference
Marks Processing
in Python
Python Reference
Guide
Python
Quick Reference
Python Marks
Cement
Processing
Exaample in Python
Python Quotation Marks
Table
Variable Value
Reference Python
How to Print Quotation
Marks in Python
Python Reference
Chart
Python
Enter Your Marks Example
Python Marks Processing
Coding
Reference
Diagram Python
Comapre
Marks Python
Python Reference
Types
Python
as a Reference
Python Reference
Guide Free
5 Marks
Questions in Python
Self Assessments
Python Code Example
Python Reference
Variable From Anywhere
Python
Pass by Reference
Pass by Object
Reference Python
How to Put Quotation
Marks in a String Python
Example of Reference and Reference
Count in Python
No Reference
Image Allignment Python
Python
No Space After Quotation Marks
Python
Data Processing
Python Program Example
in Fds
Python
3 Reference
Python Quick Reference
Sheet
Small Marks
Program in Python
Python Head Reference
Pitchers
Total Marks
in Python
Quick Python Reference
Quide
How to Add Quotation
Marks in Python Print
Student Marks
and Percentage Program in Python
How to Display Name and
Marks in Python
Student Marks
Tracker in Python 3
Python
User Program Marks
What Is Example
of Call by Reference in Python
How to Return Quotation
Marks On Python
Student Marks
If Else Python Progrsm
Python
Complex Event Processing
Demonstration of Pass by
Reference in Python
Reference
Count for Python Objetcs
Python Program Examples
2 Lies
Python Program to Enter Marks
to Get Percentage
Pass by Value and Pass by
Reference Simple Example
Objects and
References in Python
How to Execute PhD
Python Project in Image Processing
768×1024
scribd.com
16 Marks Python | PDF | Paramete…
768×1024
scribd.com
Python two marks | PDF | Anonymo…
768×1024
scribd.com
PYTHON PROJECT - Mar…
768×1024
scribd.com
Python Code in Computing Stud…
1200×600
github.com
GitHub - BLokesh1902/Python-Student-Marks-Analysis
768×1024
scribd.com
Python Internal Marks | PDF
1200×600
github.com
GitHub - sushil518/python-marks-percentage-calculator
1200×600
github.com
GitHub - minanga2003/Exam-marks-management-system-Python: Developed a ...
1280×720
brunofuga.adv.br
Student Marks Calculation System Using Python Projects GUI, 42% OFF
300×300
ioflood.com
Learn Python: Pass By Reference
524×189
python3programmer.blogspot.com
Write A Python Program To accept the Marks Of Six Students And Display ...
1920×1080
tutussfunny.com
Student Marks Calculation System Using python - Tutusfunny
480×360
www.pinterest.com
Python Program - Calculate Average and Percentage Marks …
Explore more searches like
Python
Marks
Processing
Reference Example
Fire Animation
Procedural Art
Data Collection
How Do
12 Steps
Input/Output
Code Example
Digital-Signal
Block Diagram
Using Pillow
Poster For
Opening Closing
768×1024
scribd.com
Marks-Python Programming …
1718×624
chegg.com
Solved ( 7 marks) (To be done with the use of Python) Review | Chegg.com
1026×503
blogspot.com
Group A Python program to store marks scored in subject “Fundamental of ...
1028×478
blogspot.com
Group A Python program to store marks scored in subject “Fundamental of ...
1026×290
blogspot.com
Group A Python program to store marks scored in subject “Fundamental of ...
764×401
blogspot.com
Group A Python program to store marks scored in subject “Fundamental of ...
1024×576
python-programs.com
Python Program to Take in the Marks of 5 Subjects and Display the Grade ...
495×640
slideshare.net
2 marks- DS using python | PDF
638×826
slideshare.net
2 marks- DS using python | PDF
1028×152
blogspot.com
Group A Python program to store marks scored in subject “Fundamental of ...
2834×722
time2code.today
Python Exam grade - time2code
480×360
in.pinterest.com
Python program to read the student marks from the user …
581×675
Bartleby.com
Answered: Write a Python program …
700×441
transtutors.com
(Get Answer) - A) Write A Python Program To Input Student Marks A…
768×1024
scribd.com
Assignment Implement A P…
878×440
chegg.com
Solved Please write a PYTHON program in function which is | Chegg.com
People interested in
Python
Marks
Processing
Reference Example
also searched for
Online Courses
Audio Signal
Projects Using
Digit
Step
Basic
Book
Techniques
OpenCV
For Data
Dfd For
Sharpening
480×360
www.pinterest.com
Student Mark Calculation in Python | Python, Student, Marks
1024×1024
dnmtechs.com
Joining a List of Strings and Wrapping Each S…
640×376
blogspot.com
5 Program that takes the marks of 5 subjects and display the grades ...
542×737
w3resource.com
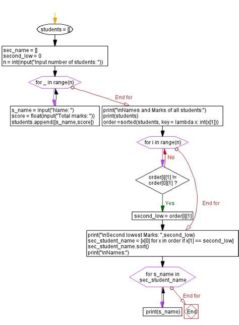
Python: Find the second lowest …
531×364
www.reddit.com
So I made a python program to find term 2 marks since they officially ...
586×309
thecscience.com
Student Marksheet program in python - TheCScience
Some results have been hidden because they may be inaccessible to you.
Show inaccessible results
Report an inappropriate content
Please select one of the options below.
Not Relevant
Offensive
Adult
Child Sexual Abuse
Feedback