The photos you provided may be used to improve Bing image processing services.
Privacy Policy
|
Terms of Use
Can't use this link. Check that your link starts with 'http://' or 'https://' to try again.
Unable to process this search. Please try a different image or keywords.
Try Visual Search
Search, identify objects and text, translate, or solve problems using an image
Drag one or more images here,
upload an image
or
open camera
Drop images here to start your search
To use Visual Search, enable the camera in this browser
All
Search
Images
Inspiration
Create
Collections
Videos
Maps
News
More
Shopping
Flights
Travel
Notebook
Top suggestions for Python Program for Ascending Order
Ascending Order
Numbers
Sort Key
Python
Ascending
Descending Order
List in
Ascending Order
Ascending Order
Examples
Sorting
Python
Arrange Numbers in
Ascending Order
Python
Number List
List/Array
Python
Ascending Order
Decimals
Binary Sort
Python
Bubble Sort
Python
Ascending
Letters
Ascending
vs Descending Order
Ascending Order
Column
Difference Between Sort and Sorted
Python
Tuple in
Python
Python Coding
Ascending Order
Selection Sort in
Python
Selection Sort
Flowchart
Data Frame
Python
Order
by ASC Python
Two Ascending Order
JSON
Ascending
Triangle Python
How to Sort a List in Descending
Order Python
Merge Sort
Python Code
Descending Order
List Pythont
Python
List Ordering
Code for Ascending Order
in Tale Python
What Does Strip Do in
Python
Arrange List in Ascending Order
in Python Tyhrouhg Loop
Ascending Order
Using Array Python
Random.choice
Python
Integer Example
Python
Bubble Sort
Algorithm
Types of
Python Codes
Descending Order
Function in Python
How to Remove Item From List
Python
How to Make All the Number in a
Order in Python
Python
Calculation Order
How to Check If a Number Is in a List
Python
Order
Analysis Python
How to Print Numbers in
Ascending Order
Arrange Three Nos in
Ascending Order in Python
Ternary Search Algorithm
Python Ascending Order
Python
Alphabetical Order
High Order
Function in Python
List in
Ascending Order Python Words
Ascending
Computer
Explore more searches like Python Program for Ascending Order
Black
White
Outline
Pictures
Task
Sheet
Book
Images
Worksheet
for Class 1
Pictures
for Kids
Clip
Art
People
Standing
UKG
Worksheet
Number
Line
Clip Art for
Kids
Excel Sheet
Worksheet
Worksheet
for UKG
Worksheets
for Grade 5
Worksheet
for Class 4
Worksheets
for Grade 2
Background
Design
Class 1
Worksheet
Worksheet
Grade 1
Part
Plants
Spreadsheet
Arrow
Song
About
Alphabet
Concept
Chart
Animated
Upto 100
Worksheet
Jingles
About
Activity
for Kids
For
Alphanumeric
Worksheet
6 Yr Old
Music
Worksheet
for Printing
People interested in Python Program for Ascending Order also searched for
Maths Worksheet
for UKG
Worksheet
for Grade 3
Worksheet
for Class 2
Game
Column
Worksheet Black
White
Interactive Game
Splash
Alphabetical
Worksheet Class
3rd Maths
Worksheet for
Class 2 1 9999
Clip Art Black
White
Small Stairs
Numbers
Worksheets
for Grade 1
Autoplay all GIFs
Change autoplay and other image settings here
Autoplay all GIFs
Flip the switch to turn them on
Autoplay GIFs
Image size
All
Small
Medium
Large
Extra large
At least... *
Customized Width
x
Customized Height
px
Please enter a number for Width and Height
Color
All
Color only
Black & white
Type
All
Photograph
Clipart
Line drawing
Animated GIF
Transparent
Layout
All
Square
Wide
Tall
People
All
Just faces
Head & shoulders
Date
All
Past 24 hours
Past week
Past month
Past year
License
All
All Creative Commons
Public domain
Free to share and use
Free to share and use commercially
Free to modify, share, and use
Free to modify, share, and use commercially
Learn more
Clear filters
SafeSearch:
Moderate
Strict
Moderate (default)
Off
Filter
Ascending Order
Numbers
Sort Key
Python
Ascending
Descending Order
List in
Ascending Order
Ascending Order
Examples
Sorting
Python
Arrange Numbers in
Ascending Order
Python
Number List
List/Array
Python
Ascending Order
Decimals
Binary Sort
Python
Bubble Sort
Python
Ascending
Letters
Ascending
vs Descending Order
Ascending Order
Column
Difference Between Sort and Sorted
Python
Tuple in
Python
Python Coding
Ascending Order
Selection Sort in
Python
Selection Sort
Flowchart
Data Frame
Python
Order
by ASC Python
Two Ascending Order
JSON
Ascending
Triangle Python
How to Sort a List in Descending
Order Python
Merge Sort
Python Code
Descending Order
List Pythont
Python
List Ordering
Code for Ascending Order
in Tale Python
What Does Strip Do in
Python
Arrange List in Ascending Order
in Python Tyhrouhg Loop
Ascending Order
Using Array Python
Random.choice
Python
Integer Example
Python
Bubble Sort
Algorithm
Types of
Python Codes
Descending Order
Function in Python
How to Remove Item From List
Python
How to Make All the Number in a
Order in Python
Python
Calculation Order
How to Check If a Number Is in a List
Python
Order
Analysis Python
How to Print Numbers in
Ascending Order
Arrange Three Nos in
Ascending Order in Python
Ternary Search Algorithm
Python Ascending Order
Python
Alphabetical Order
High Order
Function in Python
List in
Ascending Order Python Words
Ascending
Computer
856×635
tutorialgateway.org
Python Program to Sort Array in Ascending Order
943×867
tutorialgateway.org
Python Program to Sort List in Ascending Order
1280×720
python-programs.com
Python Program to Sort digits of a Number in Ascending Order - Python ...
1200×675
awjunaid.com
Program to sort a list of numbers in ascending order | Abdul Wahab Junaid
1202×675
thescience360.com
Ascending order program in python without sort function : The Science 360
192×192
thescience360.com
Ascending order program in pytho…
1366×768
coursehero.com
[Solved] ACh03-02 (numbers in ascending order) Write Python program ...
1280×800
justtechreview.com
Python Program to sort the elements of a given list in Ascending and ...
700×398
chegg.com
Solved I am trying to write a python program to sort the | Chegg.com
700×663
chegg.com
Solved I am trying to write a python program to sort …
649×204
sourcecodester.com
How to Sort in Ascending Order using Quicksort in Python | SourceCodester
948×866
tutorialgateway.org
Python Program to Sort Array in Descending Order
Explore more searches like
Python Program for
Ascending Order
Black White
Outline Pictures
Task Sheet
Book Images
Worksheet for Class 1
Pictures for Kids
Clip Art
People Standing
UKG Worksheet
Number Line
Clip Art for Kids
Excel Sheet Worksheet
396×760
stackoverflow.com
sorting - How to sort 1 column i…
896×625
tutorialgateway.org
Python Program to Sort List Items in Descending Order
1024×1024
blog.finxter.com
5 Best Ways to Sort Elements of an Arr…
1481×676
solutionspile.com
[Solved]: Need help this is in Python. If you want to sort
1200×675
techbeamers.com
Sort a Python List in Descending. Order - TechBeamers
600×435
sarthaks.com
Using Python to arrange an array in ascending order using bubbl…
784×538
chegg.com
Solved Using list of tuples, write a Python program to sort | Chegg.c…
474×265
www.makeuseof.com
5 Essential Ways to Sort DataFrames in Python
1280×720
sparkbyexamples.com
Python Sort List Descending - Spark By {Examples}
480×360
co.pinterest.com
python program to sort in ascending order using bubbl…
1280×720
statisticsglobe.com
How to Sort List of Python Floats | Ascending & Descending Order
700×367
tutorialdeep.com
How To Sorting List in Ascending or Descending in Python
1228×706
developerpublish.com
Python Program to Sort a List According to the Length of the Elements
785×400
favtutor.com
Sort a List Alphabetically in Python: 4 Easy Ways (with code)
700×400
guru99.com
Python List sort() with Examples
557×141
itslinuxfoss.com
Python List sort() Method | Explained – Its Linux FOSS
People interested in
Python Program for
Ascending Order
also searched for
Maths Worksheet fo
…
Worksheet for Grade 3
Worksheet for Class 2
Game
Column
Worksheet Black White
Interactive Game Splash
Alphabetical
Worksheet Class 3rd Ma
…
Worksheet for Class 2 1 9999
Clip Art Black White
Small Stairs Numbers
768×726
w3resource.com.cach3.com
Python: Sort a given matrix in ascending order according …
676×620
bobbyhadz.com
Check if a List is Sorted (ascending/descending) in P…
632×355
bobbyhadz.com
Check if a List is Sorted (ascending/descending) in Python | bobbyhadz
1760×1116
Stack Overflow
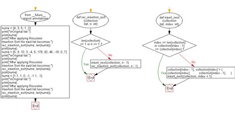
Sort list a into ascending order by value using recursion instead of a ...
1007×488
w3resource.com.cach3.com
Python: Sort a given collection of numbers and its length in ascending ...
1170×780
codeunderscored.com
How to Sort a List in Python | Code Underscored
1280×720
ar.inspiredpencil.com
Lists In Ascending Order
Some results have been hidden because they may be inaccessible to you.
Show inaccessible results
Report an inappropriate content
Please select one of the options below.
Not Relevant
Offensive
Adult
Child Sexual Abuse
Feedback