The photos you provided may be used to improve Bing image processing services.
Privacy Policy
|
Terms of Use
Can't use this link. Check that your link starts with 'http://' or 'https://' to try again.
Unable to process this search. Please try a different image or keywords.
Try Visual Search
Search, identify objects and text, translate, or solve problems using an image
Drag one or more images here,
upload an image
or
open camera
Drop images here to start your search
To use Visual Search, enable the camera in this browser
All
Search
Images
Inspiration
Create
Collections
Videos
Maps
News
More
Shopping
Flights
Travel
Notebook
Top suggestions for Library Database SQL
SQL Database
Structure
SQL Database
Software
Library
Management Database
Library Cheme
Database SQL
SQL Database
Example
SQL Database
Connect
Python
SQL
SQL
Table Diagram
ACG
Library Database
Offline
Library Database
SQL Database
Join
Library Database
Figure SQL
Azure
Buillding
SQL Library
Built in
Database in SQL
MySQL Database
Design
Normalization in
Database
SQL Database
Management Interface
Physical Database
Design
SQL Database
Meaning
SQL Database
Schema Diagram
SQL Database
Master
Library Database
Algorithim
SQL Database
Templates
CoreProtect
Database SQL
SQL Server Database
Diagram
Library Database
System
Records in a Libray
Database
Library Database
Modle
Create Library Database
in SQL
Dashboard for Library
Management System
SQL Database
Project Design
Library Database
Tables Example
Library Catalog SQL Database
Structure
Library
Dtabse
UML Database
Diagram
Example of Submision From
Database Library
SQL
Relationship Diagram
Azure SQL
Icon
SQL Book Library Database
Examples
Library Database
Process Flow
What Is a Online
Database for a Library
Screen of a
Database Library
SQL
Databases and Tables
Prompt Library Database
Design
Steps On Accessing Uj
Library Database
Log onto
Database
How to Make Database
in Graphical Model with SQL
Relational Database
Normalization
Booklist Database
File of a Library
Refine your search for Library Database SQL
Table
Example
Management
System
Server
Online
Create
Diagram
Example Data
Type
Program
Queries
Schema
For
Explore more searches like Library Database SQL
Project
Design
Relationship
Diagram
How
Use
Code
Example
Bear
Icon
Diagram
Example
Health
Dashboard
Schema
Diagram
Schema
Example
Structure
Diagram
Microsoft
Azure
Query
Icon
Logo
png
Table
Icon
Query
Examples
Visual
Representation
What
is
Sample
Types
Explanation
Code
Creating
Logo
Apps
Uses
File
Templates
Banking
Microsoft
Aesthetic
People interested in Library Database SQL also searched for
How Create
New
How Add
User
Design
Diagram
Tool
How
Backup
Windows Servers
Diagram
How View
What's
Autoplay all GIFs
Change autoplay and other image settings here
Autoplay all GIFs
Flip the switch to turn them on
Autoplay GIFs
Image size
All
Small
Medium
Large
Extra large
At least... *
Customized Width
x
Customized Height
px
Please enter a number for Width and Height
Color
All
Color only
Black & white
Type
All
Photograph
Clipart
Line drawing
Animated GIF
Transparent
Layout
All
Square
Wide
Tall
People
All
Just faces
Head & shoulders
Date
All
Past 24 hours
Past week
Past month
Past year
License
All
All Creative Commons
Public domain
Free to share and use
Free to share and use commercially
Free to modify, share, and use
Free to modify, share, and use commercially
Learn more
Clear filters
SafeSearch:
Moderate
Strict
Moderate (default)
Off
Filter
SQL Database
Structure
SQL Database
Software
Library
Management Database
Library Cheme
Database SQL
SQL Database
Example
SQL Database
Connect
Python
SQL
SQL
Table Diagram
ACG
Library Database
Offline
Library Database
SQL Database
Join
Library Database
Figure SQL
Azure
Buillding
SQL Library
Built in
Database in SQL
MySQL Database
Design
Normalization in
Database
SQL Database
Management Interface
Physical Database
Design
SQL Database
Meaning
SQL Database
Schema Diagram
SQL Database
Master
Library Database
Algorithim
SQL Database
Templates
CoreProtect
Database SQL
SQL Server Database
Diagram
Library Database
System
Records in a Libray
Database
Library Database
Modle
Create Library Database
in SQL
Dashboard for Library
Management System
SQL Database
Project Design
Library Database
Tables Example
Library Catalog SQL Database
Structure
Library
Dtabse
UML Database
Diagram
Example of Submision From
Database Library
SQL
Relationship Diagram
Azure SQL
Icon
SQL Book Library Database
Examples
Library Database
Process Flow
What Is a Online
Database for a Library
Screen of a
Database Library
SQL
Databases and Tables
Prompt Library Database
Design
Steps On Accessing Uj
Library Database
Log onto
Database
How to Make Database
in Graphical Model with SQL
Relational Database
Normalization
Booklist Database
File of a Library
768×1024
scribd.com
Library Database | PDF | Databa…
768×1024
scribd.com
Library Database | PDF | Softwar…
1200×600
github.com
GitHub - SQL-library-Project/Library-database-management---SQL ...
1200×600
github.com
GitHub - sagehoepfl/SQL-Library-Database: A simple library database ...
768×1024
scribd.com
Library Dbms | PDF | Comput…
1200×630
knowthecode.io
SQL Library - Know the Code
768×1024
scribd.com
Library DB | PDF | Databases | T…
4800×2700
learnsql.com
What Is an SQL Database? | LearnSQL.com
1201×707
Stack Overflow
oracle - SQL select database library - Stack Overflow
1200×600
github.com
GitHub - fjenett/sql-library-processing: SQLibrary – a SQL database ...
1366×768
devpost.com
Library Table by SQL | Devpost
1366×768
devpost.com
Library Table by SQL | Devpost
Refine your search for
Library Database SQL
Table Example
Management System
Server
Online
Create
Diagram
Example Data Type
Program
Queries
Schema For
1111×795
github.com
GitHub - kutaybilgic/Library-Database: SQL database designe…
1200×600
github.com
DBMS-LABORATORY/1. LIBRARY DATABASE.sql at master · AbhishekMali21/DBMS ...
568×675
Stack Overflow
ER-Diagram and SQL DDL for a libr…
1143×636
elsasoft.org
Library Database Examples: Your Information Hub
180×233
coursehero.com
Database Schema for Li…
1200×600
github.com
GitHub - subbalakshmi699/Library-Management-Using-SQL: Developed and ...
1200×627
altium.com
KB: Configuring SQL Database Library to display only relevant tables ...
741×991
github.com
GitHub - manishkr1754/…
811×738
github.com
GitHub - grassking100/library_d…
828×955
github.com
GitHub - ralucarogoza/Databas…
1280×720
fity.club
Tech Library Database
1280×720
fity.club
Tech Library Database
850×1100
github.com
GitHub - AndreeaDraghici/Li…
724×795
pulseplots.com
A Structured Approach to Organizing Library Data
1200×1078
pulseplots.com
A Structured Approach to Organizing Library Data
870×622
chegg.com
Consider the diagram of a Library database below. | Chegg.com
1024×610
Chegg
Solved Ive come up with a SQL database for Library after | Chegg.com
Explore more searches like
Library
Database SQL
Project Design
Relationship Diagram
How Use
Code Example
Bear Icon
Diagram Example
Health Dashboard
Schema Diagram
Schema Example
Structure Diagram
Microsoft Azure
Query Icon
1024×640
bpldatabase.org
Designing a Structured Library Database
600×432
Behance
Library Database Project :: Behance
826×913
chegg.com
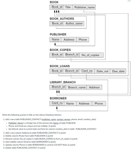
Solved Write the following queries in SQL on the Li…
612×459
gettyimages.com
89 Library Database Stock Photos, High-Res Pictures, and Images - Gett…
1024×640
bpldatabase.org
Essential Guide to Library Database Management
2240×1260
techarbiters.com
What is library Database? - Tech Arbiters
Some results have been hidden because they may be inaccessible to you.
Show inaccessible results
Report an inappropriate content
Please select one of the options below.
Not Relevant
Offensive
Adult
Child Sexual Abuse
Feedback