The photos you provided may be used to improve Bing image processing services.
Privacy Policy
|
Terms of Use
Can't use this link. Check that your link starts with 'http://' or 'https://' to try again.
Unable to process this search. Please try a different image or keywords.
Try Visual Search
Search, identify objects and text, translate, or solve problems using an image
Drag one or more images here,
upload an image
or
open camera
Drop images here to start your search
To use Visual Search, enable the camera in this browser
All
Search
Images
Inspiration
Create
Collections
Videos
Maps
News
More
Shopping
Flights
Travel
Notebook
Top suggestions for Learn PL SQL Using While Loop
SQL While Loop
Loops
in SQL
PL/SQL
What Is
PL/SQL
Oracle
PL/SQL
PL/SQL
Tutorial
PL/SQL
Syntax
PL/SQL
Logo
Loop
Statement in SQL
End
Loop SQL
Cursors in
PL/SQL
Basic Loop
in PL/SQL
SQL Loop
through Records
PL/SQL
Developer
While Loop SQL
Server
PL/SQL
Example
Types of
Loop in PL/SQL
Python
SQL Loop
PL/SQL
Structure
How to Use for
Loop in SQL
Break in
PL/SQL
Loop
Function in SQL
PL/SQL for Loop
Flow Charts
Case in
PL/SQL
Continue in
PL/SQL
PL/SQL for Loop
Flow Diagram
What Is Cursor in
SQL
PL/SQL
Language
SQL Loop
through Select Results
Simple PL/SQL
Program
Function in
PL/SQL
SQL Loop
through Columns
And Condition in If
Loop SQL
For Loop
Arduino
How to Run
PL/SQL Program
Example of Nested
Loop in SQL
PL/SQL
Basics
Declare
SQL
Writ a PL/SQL
Program Using for Loop
While Loop
Flowchart Example
For Loop Iprinting Even Numbers N
PL/SQL
PL/SQL
Cursor Attributes
Nextval in
SQL
Control Structure in
PL/SQL
Oracle
Exit
Java Loop
Statement
PL/SQL
Cursor with Parameters
Where Current of Oracle
PL/SQL
Parameterized Cursor in
PL/SQL
PL/SQL
APEX-Oracle Loops
Explore more searches like Learn PL SQL Using While Loop
Difference
Between
Developer
Logo
Block
Diagram
For
Loop
Developer
Icon
Procedure
Example
Database
Schema
Prototype
Features
Code
Example
Logo
png
Transparent
Icon
Lexical
Units
Cursor
Example
Visual Studio
Code
Architecture
Diagram
Sample
Code
Developer
Banner
Full
Form
Logo for
Presentation
Break
Statement
Code
Examples
If
Statement
Test
Script
Block
Types
Cheat
Sheet
Oracle
Example
Date
Function
Package
Specification
Stored
Procedure
Mind Map
Examples
Basics for
Beginners
Coding
Questions
Data
Type
If
Else
Execute Stored
Procedure
Online
Compiler
What
is
Loop
Structure
Package
Function
Examples
Architecture
Tables
Example
Developer
Download
Advantages
People interested in Learn PL SQL Using While Loop also searched for
Icon.png
Command
Line
Statements
W3Schools
Format
My
For
View
Types
Language
Oracle
Script
Triggers
Database
Beginners
Use
Autoplay all GIFs
Change autoplay and other image settings here
Autoplay all GIFs
Flip the switch to turn them on
Autoplay GIFs
Image size
All
Small
Medium
Large
Extra large
At least... *
Customized Width
x
Customized Height
px
Please enter a number for Width and Height
Color
All
Color only
Black & white
Type
All
Photograph
Clipart
Line drawing
Animated GIF
Transparent
Layout
All
Square
Wide
Tall
People
All
Just faces
Head & shoulders
Date
All
Past 24 hours
Past week
Past month
Past year
License
All
All Creative Commons
Public domain
Free to share and use
Free to share and use commercially
Free to modify, share, and use
Free to modify, share, and use commercially
Learn more
Clear filters
SafeSearch:
Moderate
Strict
Moderate (default)
Off
Filter
SQL While Loop
Loops
in SQL
PL/SQL
What Is
PL/SQL
Oracle
PL/SQL
PL/SQL
Tutorial
PL/SQL
Syntax
PL/SQL
Logo
Loop
Statement in SQL
End
Loop SQL
Cursors in
PL/SQL
Basic Loop
in PL/SQL
SQL Loop
through Records
PL/SQL
Developer
While Loop SQL
Server
PL/SQL
Example
Types of
Loop in PL/SQL
Python
SQL Loop
PL/SQL
Structure
How to Use for
Loop in SQL
Break in
PL/SQL
Loop
Function in SQL
PL/SQL for Loop
Flow Charts
Case in
PL/SQL
Continue in
PL/SQL
PL/SQL for Loop
Flow Diagram
What Is Cursor in
SQL
PL/SQL
Language
SQL Loop
through Select Results
Simple PL/SQL
Program
Function in
PL/SQL
SQL Loop
through Columns
And Condition in If
Loop SQL
For Loop
Arduino
How to Run
PL/SQL Program
Example of Nested
Loop in SQL
PL/SQL
Basics
Declare
SQL
Writ a PL/SQL
Program Using for Loop
While Loop
Flowchart Example
For Loop Iprinting Even Numbers N
PL/SQL
PL/SQL
Cursor Attributes
Nextval in
SQL
Control Structure in
PL/SQL
Oracle
Exit
Java Loop
Statement
PL/SQL
Cursor with Parameters
Where Current of Oracle
PL/SQL
Parameterized Cursor in
PL/SQL
PL/SQL
APEX-Oracle Loops
768×1024
scribd.com
SQL WHILE Loop Syntax and Exam…
1280×720
sateeshm.com
PL/SQL - Basic Loop Statement | MSK Technologies
768×426
Mergers
SQL While Loop | How While Loop Work in SQL with Examples
300×175
Mergers
SQL While Loop | How While Loop Work in SQL with Examples
484×178
Mergers
SQL While Loop | How While Loop Work in SQL with Examples
464×171
Mergers
SQL While Loop | How While Loop Work in SQL with Examples
749×685
thetechplatform.com
Oracle PL/SQL WHILE LOOP with Example
300×157
enodeas.com
For Loop in PL/SQL: A Complete Guide with Exam…
514×474
ilterismutlu.com
FOR LOOP PL SQL ORACLE FOR DÖN…
608×650
SQL Shack
SQL WHILE loop with simple exam…
889×390
chegg.com
Solved 1. Write a program in PL/SQL using loop with CONTINUE | Chegg.com
480×360
edurev.in
Basic PL-SQL Programming(While, For Lo…
420×290
relationaldbdesign.com
Programming PL/SQL Loops (BEGIN, END)
Explore more searches like
Learn
PL SQL
Using While Loop
Difference Between
Developer Logo
Block Diagram
For Loop
Developer Icon
Procedure Example
Database Schema
Prototype Features
Code Example
Logo png
Transparent Icon
Lexical Units
510×631
Mergers
Oracle While Loop | How While Loop …
900×500
educba.com
PLSQL While Loop | Syntax and Examples of PLSQL While Loop
300×129
Mergers
Loops in PL/SQL | Different Types of Loops in PL/SQL with …
591×155
Mergers
Loops in PL/SQL | Different Types of Loops in PL/SQL with Examples
768×427
Mergers
Loops in PL/SQL | Different Types of Loops in PL/SQL with Examples
396×428
w3resource.com
PL/SQL program to retrieve country nam…
404×250
Guru99
Oracle PL/SQL LOOP with Example
598×373
Guru99
Oracle PL/SQL LOOP with Example
600×237
Guru99
Oracle PL/SQL LOOP with Example
598×153
Guru99
Oracle PL/SQL LOOP with Example
796×534
w3resource.com
PL/SQL program for employee hiring statistics
710×521
w3resource.com
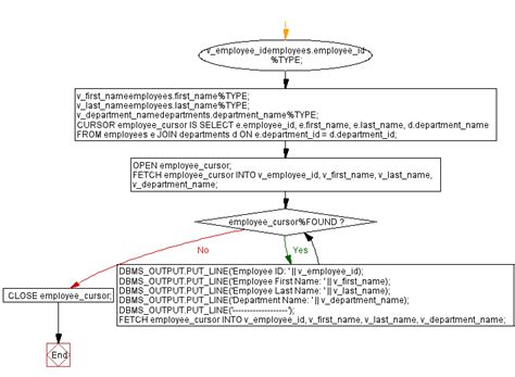
Employee information retrieval using PL/SQL cursor
592×481
w3resource.com
PL/SQL cursor example: displaying employee information
563×373
datamindsphere.blogspot.com
PL/SQL LOOPS
508×1169
w3resource.com
PL/SQL Program for Average S…
964×1129
w3resource.com
PL/SQL Code: Find department with maxi…
534×473
w3resource.com
PL/SQL program to display job ids, titles, and minimum salari…
People interested in
Learn
PL SQL
Using While Loop
also searched for
Icon.png
Command Line
Statements
W3Schools
Format
My
For
View
Types
Language
Oracle
Script
585×796
w3resource.com
PL/SQL program to display avera…
790×612
w3resource.com
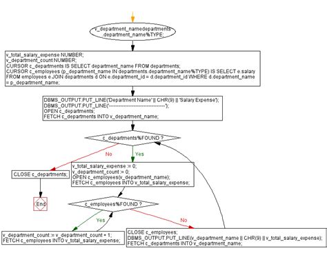
PL/SQL program: department-wise total salary expense
1920×1080
sateeshm.com
PL/SQL - WHILE LOOP Statement | MSK Technologies
565×1097
w3resource.com
PL/SQL code for finding highes…
826×676
w3resource.com
Employee count by country - PL/SQL code example
Some results have been hidden because they may be inaccessible to you.
Show inaccessible results
Report an inappropriate content
Please select one of the options below.
Not Relevant
Offensive
Adult
Child Sexual Abuse
Feedback